Internal data structure
Lima home directory (${LIMA_HOME})
Defaults to ~/.lima.
Note that we intentionally avoid using ~/Library/Application Support/Lima on macOS.
We use ~/.lima so that we can have enough space for the length of the socket path,
which must be less than 104 characters on macOS.
Unix: The directory can not be located on an NFS file system, it needs to be local.
Config directory (${LIMA_HOME}/_config)
The config directory contains global lima settings that apply to all instances.
User identity:
Lima creates a default identity and uses its public key as the authorized key
to access all lima instances. In addition, lima will also configure all public
keys from ~/.ssh/*.pub as well, so the user can use the ssh endpoint without
having to specify an identity explicitly.
user: private keyuser.pub: public key
Instance directory (${LIMA_HOME}/<INSTANCE>)
An instance directory contains the following files:
Metadata:
lima-version: the Lima version used to create this instancelima.yaml: the YAMLprotected: empty file, used bylimactl protect
cloud-init:
cloud-config.yaml: cloud-init configuration, for reference only.cidata.iso: cloud-init ISO9660 image. Seecidata.iso.
Ansible:
ansible-inventory.yaml: the Ansible node inventory. See ansible.
disk:
basedisk: the base imagediffdisk: the diff image (QCOW2)
kernel:
kernel: the kernelkernel.cmdline: the kernel cmdlineinitrd: the initrd
QEMU:
qemu.pid: QEMU PIDqmp.sock: QMP socketqemu-efi-code.fd: QEMU UEFI code (not always present)
VZ:
vz.pid: VZ PIDvz-identifier: Unique machine identifier file for a VMvz-efi: EFIVariable store file for a VM
Serial:
serial.log: default serial log (QEMU only), for debuggingserial.sock: default serial socket (QEMU only), for debugging (Usage:socat -,echo=0,icanon=0 unix-connect:serial.sock)serialp.log: PCI serial log (QEMU (ARM) only), for debuggingserialp.sock: PCI serial socket (QEMU (ARM) only), for debugging (Usage:socat -,echo=0,icanon=0 unix-connect:serialp.sock)serialv.log: virtio serial log, for debuggingserialv.sock: virtio serial socket (QEMU only), for debugging (Usage:socat -,echo=0,icanon=0 unix-connect:serialv.sock)
SSH:
ssh.sock: SSH control master socketssh.config: SSH config file forssh -F. Not consumed by Lima itself.
VNC:
vncdisplay: VNC display host/portvncpassword: VNC display password
Guest agent:
Each drivers use their own mode of communication
qemu: uses virtio-portio.lima-vm.guest_agent.0vz: uses vsock port 2222wsl2: uses free random vsock port The fallback is to use port forward over ssh portga.sock: Forwarded to/run/lima-guestagent.sockin the guest, via SSH
Host agent:
ha.pid: hostagent PIDha.sock: hostagent REST APIha.stdout.log: hostagent stdout (JSON lines, seepkg/hostagent/events.Event)ha.stderr.log: hostagent stderr (human-readable messages)
Disk directory (${LIMA_HOME}/_disk/<DISK>)
A disk directory contains the following files:
data disk:
datadisk: the qcow2 or raw disk that is attached to an instance
lock:
in_use_by: symlink to the instance directory that is using the disk
When using vmType: vz (Virtualization.framework), on boot, any qcow2 (default) formatted disks that are specified in additionalDisks will be converted to RAW since Virtualization.framework only supports mounting RAW disks. This conversion enables additional disks to work with both Virtualization.framework and QEMU, but it has some consequences when it comes to interacting with the disks. Most importantly, a regular macOS default cp command will copy the entire virtual disk size, instead of just the used/allocated portion. The easiest way to copy only the used data is by adding the -c option to cp: cp -c old_path new_path. cp -c uses clonefile(2) to create a copy-on-write clone of the disk, and should return instantly.
ls will also only show the full/virtual size of the disks. To see the allocated space, du -h disk_path or qemu-img info disk_path can be used instead. See #1405 for more details.
Templates directory (${LIMA_HOME}/_templates)
The templates directory can store additional template files that can be referenced with the template:// schema.
If the template directory exists (and $LIMA_TEMPLATES_PATH is not set), then this directory will be searched before the /usr/local/share/lima/templates default directory that contains all the templates bundled with Lima itself.
Lima cache directory (~/Library/Caches/lima)
Currently hard-coded to ~/Library/Caches/lima on macOS.
Uses $XDG_CACHE_HOME/lima, normally $HOME/.cache/lima, on Linux.
Uses %LocalAppData%\lima, C:\Users\<USERNAME>\AppData\Local\lima, on Windows.
Download cache (~/Library/Caches/lima/download/by-url-sha256/<SHA256_OF_URL>)
The directory contains the following files:
url: raw url text, without “\n”data: data<ALGO>.digest: digest of the data, in OCI format. e.g., file namesha256.digest, with contentsha256:5ba3d476707d510fe3ca3928e9cda5d0b4ce527d42b343404c92d563f82ba967
Ansible
The instance directory contains an inventory file, that might be used with Ansible playbooks and commands. See Building Ansible inventories about dynamic inventories.
cidata.iso
cidata.iso contains the following files:
user-data: Cloud-init user-datameta-data: Cloud-init meta-datanetwork-config: Cloud-init Networking Config Version 2lima.env: TheLIMA_CIDATA_*environment variables (see below) available duringboot.shprocessingparam.env: ThePARAM_*environment variables corresponding to theparamsettings fromlima.yamllima-guestagent: Lima guest agent binarynerdctl-full.tgz:nerdctl-full-<VERSION>-<OS>-<ARCH>.tar.gzboot.sh: Boot scriptboot/*: Boot script modulesutil/*: Utility command scripts, executed in the boot script modulesprovision.data/*: Custom provision files (data)provision.dependency/*: Custom provision scripts (dependency)provision.system/*: Custom provision scripts (system)provision.user/*: Custom provision scripts (user)provision.yq/*: Custom provision scripts (yq)etc_environment: Environment variables to be added to/etc/environment(also loaded duringboot.sh)
Max file name length = 30
Volume label
The volume label is “cidata”, as defined by cloud-init NoCloud.
Environment variables
LIMA_CIDATA_DEBUG: the value of the--debugflag of thelimactl startcommand.LIMA_CIDATA_NAME: the lima instance nameLIMA_CIDATA_MNT: the mount point of the disk./mnt/lima-cidata.LIMA_CIDATA_USER: the username stringLIMA_CIDATA_UID: the numeric UIDLIMA_CIDATA_COMMENT: the full name or comment stringLIMA_CIDATA_HOME: the guest home directoryLIMA_CIDATA_SHELL: the guest login shellLIMA_CIDATA_HOSTHOME_MOUNTPOINT: the mount point of the host home directory, or empty if not mountedLIMA_CIDATA_MOUNTS: the number of the Lima mountsLIMA_CIDATA_MOUNTS_%d_MOUNTPOINT: the N-th mount point of Lima mounts (N=0, 1, …)LIMA_CIDATA_MOUNTTYPE: the type of the Lima mounts (“reverse-sshfs”, “9p”, …)LIMA_CIDATA_DATAFILE_%08d_OVERWRITE: set to “true” if the datafile should be overwritten if it already exists.LIMA_CIDATA_DATAFILE_%08d_OWNER: set to the owner of the datafile.LIMA_CIDATA_DATAFILE_%08d_PATH: set to the path the datafile should be copied to.LIMA_CIDATA_DATAFILE_%08d_PERMISSIONS: set to the file permissions (in octal) for the datafile.LIMA_CIDATA_CONTAINERD_USER: set to “1” if rootless containerd to be set upLIMA_CIDATA_CONTAINERD_SYSTEM: set to “1” if system-wide containerd to be set upLIMA_CIDATA_CONTAINERD_ARCHIVE: the name of the containerd archive.nerdctl-full.tgzLIMA_CIDATA_SLIRP_GATEWAY: set to the IP address of the host on the SLIRP network.192.168.5.2.LIMA_CIDATA_SLIRP_DNS: set to the IP address of the DNS on the SLIRP network.192.168.5.3.LIMA_CIDATA_SLIRP_IP_ADDRESS: set to the IP address of the guest on the SLIRP network.192.168.5.15.LIMA_CIDATA_UDP_DNS_LOCAL_PORT: set to the udp port number of the hostagent dns server (or 0 when not enabled).LIMA_CIDATA_TCP_DNS_LOCAL_PORT: set to the tcp port number of the hostagent dns server (or 0 when not enabled).
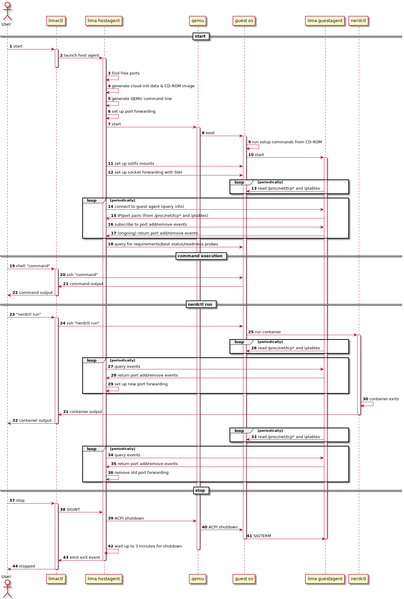
VM lifecycle

(based on Lima 0.8.3)